每次用模拟器刷视频、抖音时,看到很多有趣的视频想保存到电脑,但是很多朋友还不知道雷电模拟器下载的视频在哪找,接下来小编就分享如何将雷电模拟器下载的视频导出电脑上,一起来看看吧!
一、示例:抖音软件
保存视频之后先到 相册 观察有没有这个视频,有的情况下打开模拟器自带的 文件管理器。

通过文件管理器找到此路径:storage>emulated>0 找到相册文件夹,这个相册文件夹是该软件自动生成。

二、转移视频文件
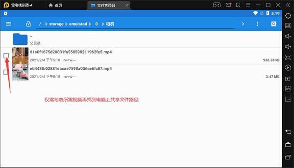
勾选保存的视频

这里需要注意的,路径是返回上一层 0 号文件夹找的,再点击进入 picture 文件夹粘贴。 
之后就可以在电脑上的共享文件夹找到,整个过程就完成了。

小贴士:
1、快手软件保存的视频在 DCIM 文件夹,路径: storage>emulated>0 > DCIM
2、DCIM是默认手机相册,大部分视频软件保存图片、视频都能在这文件夹找到,如没有参考抖音软件生成文件夹,相册中也会显示名称
3、3.0版本模拟器操作方式一致。

王者荣耀S23辅助出什么装备好 王者荣耀s23辅助上分英雄推荐
2026-02-18

2026-02-18

2026-02-18

2026-02-16